Breve descripción del "Job Combiner"

jobcombiner_menue_01.png

 

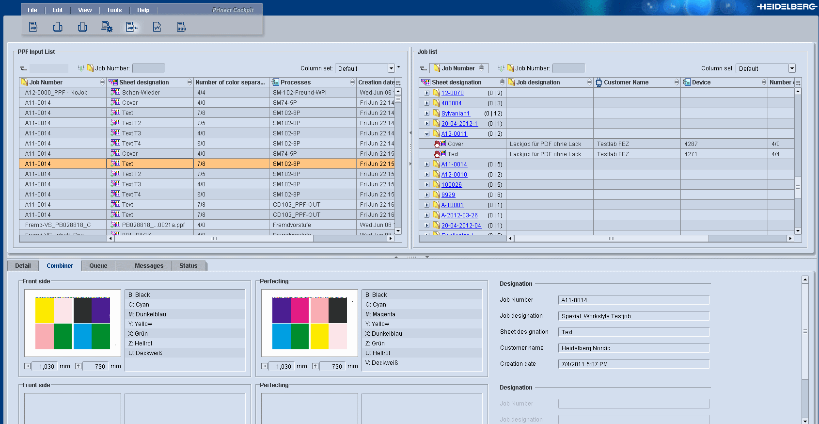
Area "Lista de entrada PPF"

Aquí se muestran los siguientes archivos PPF:

Todos los archivos PPF importados siempre y cuando éstos no tengan errores.

Todos los archivos PPF importados que todavía no hayan sido borrados automáticamente des­pués de ser asignados a un pedido. En cada proceso se define cuándo se borra un archivo PPF (Opción "Tiempo hasta borrar pliegos").

Todos los archivos PPF que no hayan podido ser asignados automáticamente a un pedido (en el área derecha "Lista de pedidos") (sólo para un flujo de trabajo JDF-PPF).

Todos los archivos PPF con colores especiales todavía por definir

Mediante el esquema de columna puede configurar que información desea visualizar.

Iconos de la lista de entrada PPF

Icono

Explicación

job_combiner_icon_01.png 

Archivo PPF ha sido asignado al pedido

job_combiner_icon_04.png 

Falta el número de pedido. Asigne el archivo PPF a un pedido o defina un número de pedido.

job_combiner_icon_05.png 

Archivo PPF no puede ser asignado a ningún pedido y debe ser asig­nado manualmente.

job_combiner_icon_06.png 

Color especial no ha sido definido. Antes de asignar un archivo PPF es imprescindible definir todos los colores especiales no conocidos.