Présentation succincte de « Job Combiner »

jobcombiner_menue_01.png

 

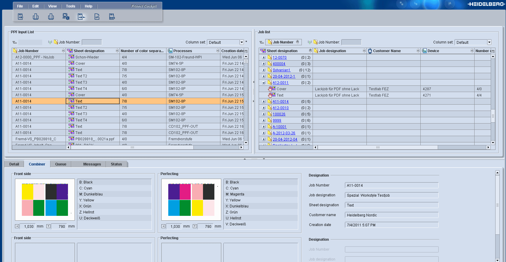
Zone « Liste d’entrée PPF »

Cette zone répertorie les fichiers PPF suivants :

Tous les fichiers PPF importés, à condition qu’ils ne soient pas corrompus.

Tous les fichiers PPF importés qui n’ont pas encore été supprimés automatiquement après avoir été assignés à une commande. Le délai de suppression d’un fichier PPF se défini dans le pro­cessus correspondant (option « Durée jusqu’à effacement de la feuille »).

Tous les fichiers PPF qui n’ont pas pu être assignés automatiquement à une commande (dans la partie droite « Liste des commandes ») (uniquement dans un flux de production JDF-PPF).

Tous les fichiers PPF contenant des tons directs non encore définis.

Les informations affichées dépendent de la configuration du schéma de colonnes que vous pou­vez modifier.

Icônes de la liste d’entrée PPF

Icône

Explication

job_combiner_icon_01.png 

Le fichier PPF a été assigné à la commande

job_combiner_icon_04.png 

N° de commande manquant. Assignez le fichier PPF à une com­mande ou spécifiez un numéro de commande.

job_combiner_icon_05.png 

Le fichier PPF ne peut pas être assigné à une commande et doit être assigné manuellement.

job_combiner_icon_06.png 

Ton direct non défini. Avant de pouvoir assigner le fichier PPF, tous les tons directs inconnus doivent être définis.