"Job Combiner"の短い説明

jobcombiner_menue_01.png

 

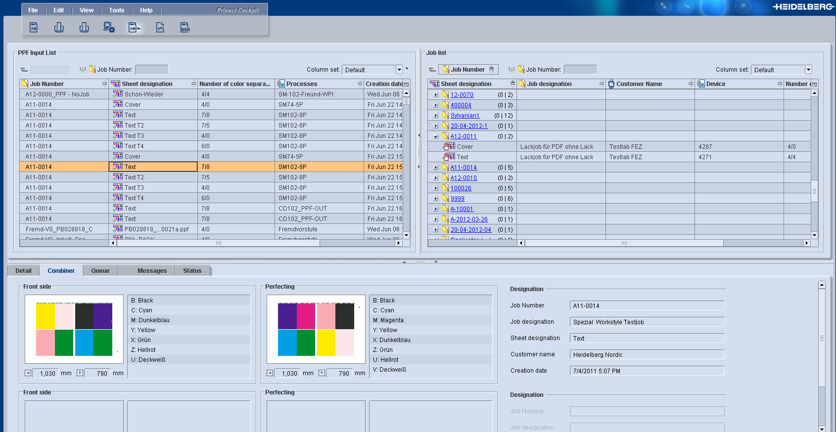
"PPF入力リスト"ペーン

このペーンには以下のPPFファイルが表示されます:

インポートされたPPFファイルのうち、完全なものすべて。

インポートされたPPFファイルのうち、ジョブへの割り当て後にまだ自動的に削除されていないものすべて。PPFファイルがいつ削除されるかは、各プロセスで定義します("用紙が削除されるまでの時間"オプション)。

ジョブに(右側の"ジョブリスト"ペーンで)自動的に割り当てることができなかったPPFファイルすべて(JDF-PPFワークフローの場合のみ)。

まだ定義されていないスポットカラーがあるPPFファイルすべて。

表示したい情報を、次の欄で構成できます。

PPF入力リストにあるアイコン

アイコン

説明

job_combiner_icon_01.png 

PPファイルはジョブに割り当てられました

job_combiner_icon_04.png 

ジョブ番号がない。PPファイルをジョブに割り当てる、または、ジョブ番号を定義してください。

job_combiner_icon_05.png 

PPファイルをジョブに割り当てることはできず、手動で割り当てる必要があります。

job_combiner_icon_06.png 

スポットカラーが定義されていない。PPFファイルを割り当てるためには、まずスポットカラーを定義する必要があります。