"Job Combiner" 영역 요약 설명

jobcombiner_menue_01.png

 

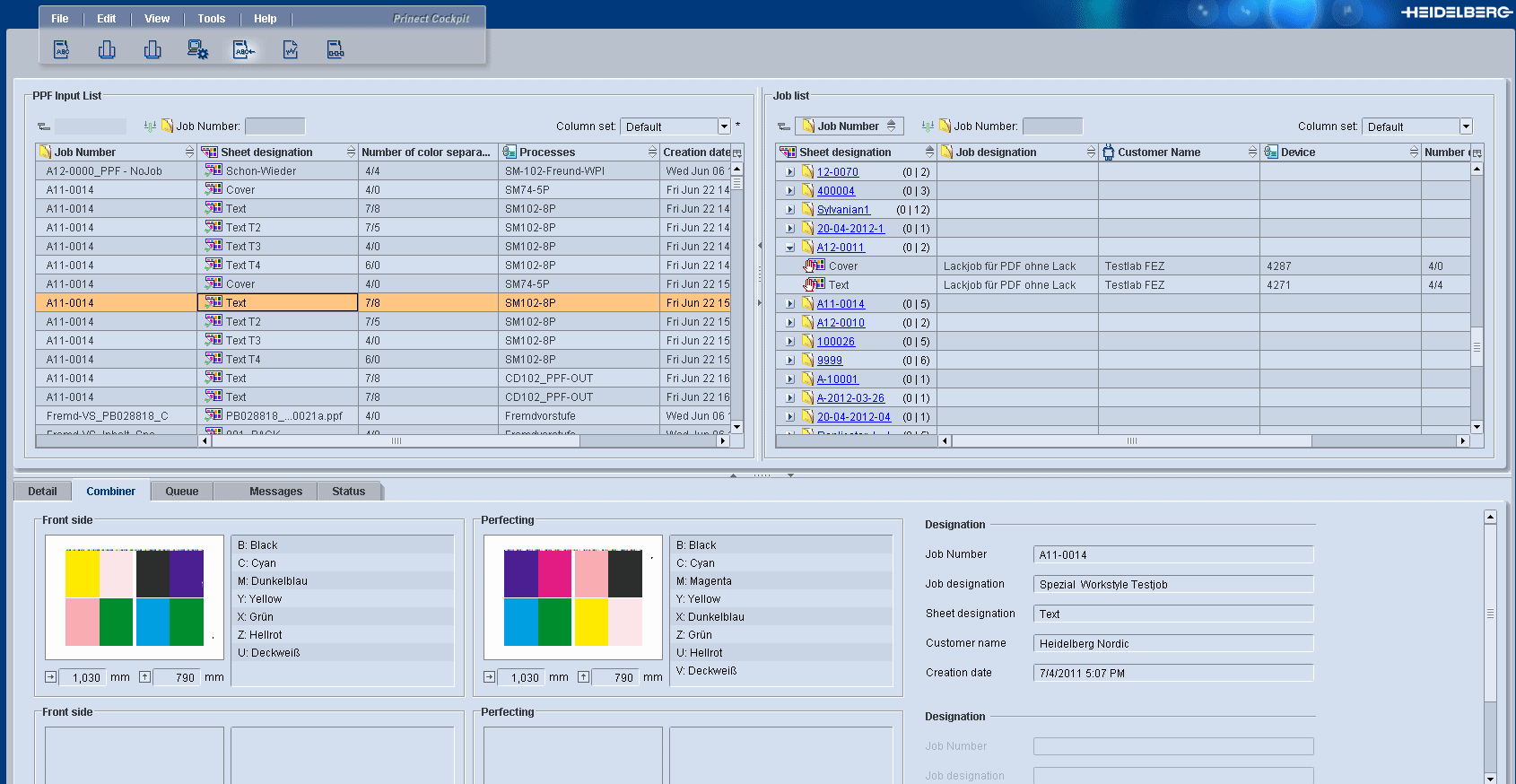
"PPF-입력 목록" 영역

여기서는 다음의 PPF 파일이 표시됩니다.

오류가 없는 경우 가져온 모든 PPF 파일

작업에 할당된 후 자동으로 삭제되지 않은 가져온 모든 PPF 파일 PPF 파일 삭제 시점은 각 프로세스에서 정의됩니다("시트가 삭제될 때까지의 시간" 옵션).

작업에("작업 목록" 오른쪽 영역) 자동으로 할당될 수 없었던(JDF PPF 워크플로에서만) 모든 PPF 파일

아직 정의되지 않은 별색을 포함한 모든 PPF 파일

표시될 정보는 열 도식을 통해 구성할 수 있습니다.

PPF 입력 목록 아이콘

아이콘

설명

job_combiner_icon_01.png 

PPF 파일이 작업에 할당되었습니다.

job_combiner_icon_04.png 

작업 번호가 없습니다. PPF 파일을 작업에 할당하거나 작업 번호를 정의하십시오.

job_combiner_icon_05.png 

PPF 파일이 작업에 할당되지 않아 수동으로 할당해야 합니다.

job_combiner_icon_06.png 

별색이 정의되지 않았습니다. PPF 파일을 할당하기 전에 알 수 없는 모든 별색을 정의해야 합니다.