"活件组合器"的简要说明

jobcombiner_menue_01.png

 

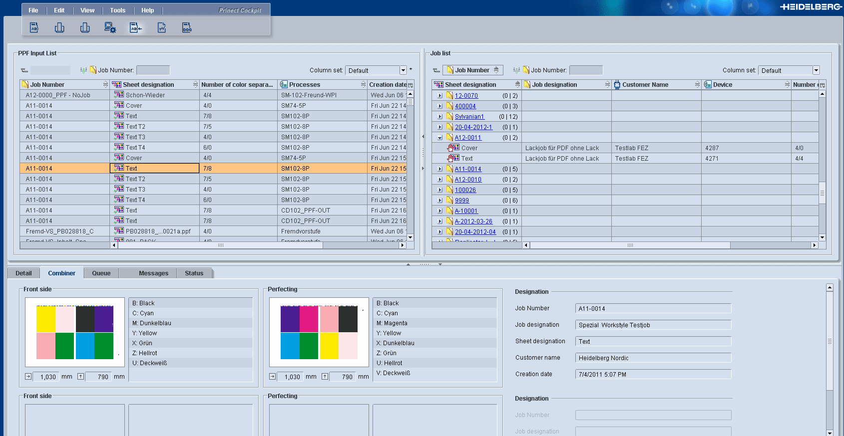
"PPF 输入列表"区域

在此显示以下 PPF 文件:

所有导入的无故障 PPF 文件。

所有在分配完活件后,不能自动删除的导入活件。在当时的进程中定义何时删除 PPF 文件("到删除印张的时间"选项)。

所有不能自动分配给活件(在右窗格"活件列表"中)的 PPF 文件(只在 JDF-PPF 工作流程中)。

所有带有未定义专色的 PPF 文件

您可以通过列方案来配置要显示的信息。

PPF 输入列表图标

图标

说明

job_combiner_icon_01.png 

PPF 文件分配至活件。

job_combiner_icon_04.png 

缺少活件编号。将 PPF 文件分配至活件或者定义一个活件编号。

job_combiner_icon_05.png 

PPF 文件可能未分配给活件,必须手动进行分配。

job_combiner_icon_06.png 

专色未定义。在 PPF 文件能够被分配前,必须定义所有的未知专色。