Voraussetzungen für die Übernahme der Druckvoreinstellun­gen

In einem Prinect Pressroom Manager sind für einen Wiederholauftrag nur die Druckvoreinstellungen relevant. Die Druckvoreinstellungen eines bearbeiteten Auftrags werden aber nicht automatisch gespeichert.

IconPrerequisite.jpg

Voraussetzung: Die Druckvoreinstellungen werden nur von Aufträgen gespeichert, die über den Datenspeicher "Workplace-Interface" geladen wurden. Das bedeutet, dass die Druckmaschine auch über die Workplace Interface-Schnittstelle an den Prinect Manager angebunden werden muss.

IconPrerequisite04164.jpg

Voraussetzung: Bei einem Wiederholauftrag werden die gespeicherten Druckvoreinstel­lungen nur übernommen, wenn der Inhalt und das Layout mit dem Vorauftrag überein­stimmen.

Außerdem müssen die Bogennamen im Layout mit den Bogennamen des Vorauftrags identisch sein. Ausnahme ist hierbei der Prinect Business Manager. Wenn Sie den Prinect Business Manager einset­zen, müssen die Bogenbeschreibungen die gleichen sein wie im Vorauftrag, da sich die Bogennamen fortlaufend ändern.

Nachfolgend beschreiben wir das Speichern der Druckvoreinstellungen für zwei Varianten an einer Prinect Press Center-Druckmaschine.

Variante 1
Sie wollen die Druckvoreinstellungen nach dem Drucken bei einem Auftragswechsel speichern.
Siehe Druckvoreinstellungen beim Auftragswechsel speichern (Variante 1).

Variante 2
Sie wollen die Druckvoreinstellungen während des Drucks speichern.
Siehe Druckvoreinstellungen während des Drucks speichern (Variante 2).

Druckvoreinstellungen beim Auftragswechsel speichern (Variante 1)

1.Legen Sie einen Auftrag am Prinect Manager an oder importieren Sie einen Auftrag über ein MIS (zum Beispiel Prinect Business Manager).

2.Bearbeiten Sie den Auftrag im Prinect Cockpit, sodass dieser an der Druckmaschine für das Dru­cken bereitsteht.

3.Drucken Sie den Auftrag.

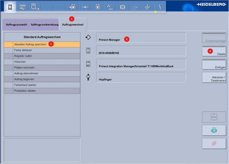
repeat_job04167.jpg

jobmanagement_repeat_order_04.png

 

4.Damit die "realen" Druckvoreinstellungen (nicht die berechneten Flächendeckungswerte) dieses Auftrags gespeichert werden und für einen Wiederholauftrag bereitstehen, müssen Sie bei einem Auftragswechsel (1) die Option "Aktuellen Auftrag speichern" aktivieren (2).

5.Überprüfen Sie, ob als Speicherort für die Druckvoreinstellungen der Workplace Interface-Datenspeicher eingestellt ist, von dem der Auftrag geladen wurde (3).

·In diesem Beispiel ist dies der Workplace Interface-Datenspeicher mit der Bezeichnung "Prinect Manager". Wenn Sie bei der Konfiguration des Datenspeichers "Workplace Inter­face" im Attribut "DeviceName" keine Bezeichnung eingetragen haben, lautet die Bezeichnung immer "Workplace Interface".

·Falls ein anderer Speicherort eingestellt sein sollte, müssen Sie über den Button "Details" (4) in das Konfigurationsmenü wechseln und dort den Workplace Interface-Datenspeicher auswählen.

6.Wenn Sie den Auftragswechsel durchführen, werden die Druckvoreinstellungen des zuvor gedruckten Auftrags gespeichert.

Druckvoreinstellungen während des Drucks speichern (Variante 2)

1.Legen Sie einen Auftrag am Prinect Manager an oder importieren Sie einen Auftrag über ein MIS (zum Beispiel Prinect Business Manager).

2.Bearbeiten Sie den Auftrag im Prinect Cockpit, sodass dieser an der Druckmaschine für das Dru­cken bereitsteht.

3.Starten Sie den Druck.

repeat_job04168.jpg

jobmanagement_repeat_order_05.png

 

4.Wechseln Sie in das Menü "Maschinenübersicht" (1).

5.Klicken Sie auf den Button "Aktuellen Auftrag speichern" (2).
Die aktuellen Druckvoreinstellungen werden gespeichert und sind nun im Prinect Cockpit sicht­bar. Siehe Wo sehe ich im Cockpit die gespeicherten Druckvoreinstellun-gen?.

HD Datenschutzerklärung  |  Impressum  |  Prinect Know How