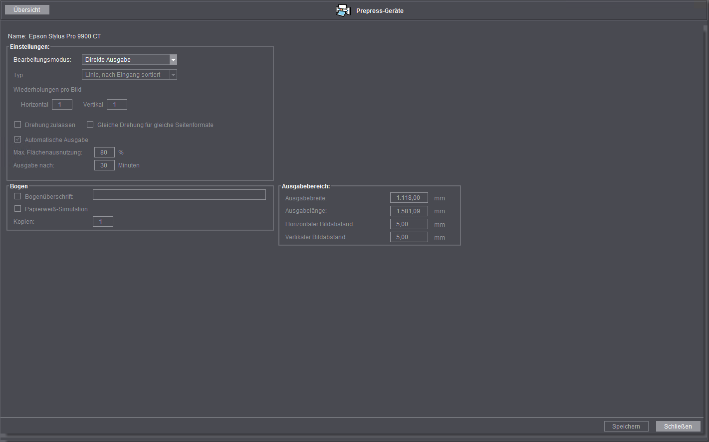
Datenschutzerklärung | Impressum | Prinect Know How | Prinect Release Notes Administration - Prepress-Geräte In diesem Bereich werden alle Druckvorstufen-Ausgabegeräte, die mit dem Prinect Renderer angesteuert werden, aufgelistet. Folgende Geräte-Typen können hier aufgeführt sein: CTP-Geräte, Proof-Geräte, Soft-Proof-Export-Prozessoren, Tiff-B-Export-Prozessoren. Proof-Geräte, die über die Color Proof Pro-Software angesteuert werden, können für bestimmte Ausgabe-Optionen konfiguriert werden. In der Liste werden alle am Renderer angemeldeten Ausgabe-Geräte und -Prozessoren aufgeführt. Digitaldruckmaschinen verfügen über eigene Render-Engines, so dass sie hier nicht aufgeführt sind. Wenn Sie ein Proof-Gerät markieren, wird der Button "Öffnen" bedienbar und Sie können weitere Einstellungen zum Proofer vornehmen. Um ein Proof-Gerät zu konfigurieren, markieren Sie den entsprechenden Eintrag in der Liste und klicken Sie auf "Öffnen" (oder doppelklicken Sie auf den Eintrag). Das Parametrierungs-Fenster des Proofers wird angezeigt: In diesem Bereich können Sie unterschiedliche Einstellungen zur Proof-Ausgabe vornehmen. Auswahlliste "Bearbeitungsmodus" In der Auswahlliste "Bearbeitungsmodus" haben Sie die Auswahl zwischen folgenden Optionen. •Direkte Ausgabe: Der ankommende Auftrag wird direkt zum Ausgabegerät weitergeleitet und ausgegeben. Weitere Einstellungen sind in diesem Fenster nicht erforderlich. •Sammelproof: Der Bearbeitungsmodus "Sammelproof" wird aktiviert. •Step und Repeat-Modus Der Bearbeitungsmodus "Step und Repeat" wird aktiviert. Bearbeitungsmodus "Sammelproof" Im Bearbeitungsmodus "Sammelproof" werden die Seiten mehrerer Aufträge gesammelt und je nach Einstellung platzsparend auf einem Bogen angelegt und ausgegeben. Damit kann ein Drucker in einem Modus ganz normal betrieben werden und in einem anderen werden die Aufträge gesammelt, bis ein Bogen voll ist, bevor der Bogen als Ganzes ausgegeben wird. Sie können z. B. für einen Drucker, der für Sammelproof parametriert ist, in einer PageProof-Sequenz unter "Layout-Vorbereitung" im Bereich "Automatische Seitenpositionierung" die Option "Automatisch" deaktivieren und in den Feldern "Maximale Anzahl Seiten" jeweils eine "1" eintragen, um die Aufträge, die mit dieser Sequenz bearbeitet werden, ohne Sammelproof auszugeben. Besonderheiten: Die Eigenschaften der Aufträge für die Ausgabe müssen für jeweils einen Bogen identisch sein. So kann ein Bogen nur mit einer einzigen Auflösung ausgegeben werden. Auch dürfen in einem Auftrag jeweils keine unterschiedlichen Farbraum-Einstellungen definiert sein, selbst wenn das Ausgabegerät unterschiedliche Farbräume wie CMYK und RGB unterstützt. Auswahlliste "Typ" Unter "Typ" haben Sie die Auswahl zwischen folgenden Sammelarten. •Linie, nach Eingang sortiert In dieser Betriebsart werden die Seiten nach Eingang auf dem Bogen platziert, bis die maximale Flächenausnutzung erreicht ist. Die Seiten werden so angeordnet, dass sie an der Oberkante eine Linie bilden. Die nachfolgenden Seiten müssen sich daher an der größten Seite der vorherigen Reihe auf dem Bogen ausrichten, damit wieder eine Linie entsteht. •Linie, optimiert Hierbei werden die Seiten gesammelt und durch eine Vertauschung der Bilder wird versucht, eine bessere Flächenausnutzung zu erreichen. Die Seiten werden so angeordnet, dass sie an der Oberkante eine Linie bilden. Die nachfolgenden Seiten müssen sich daher an der größten Seite der vorherigen Reihe auf dem Bogen ausrichten, damit wieder eine Linie entsteht. •Fläche optimiert Hierbei werden die Aufträge gesammelt und auf dem Bogen verteilt, bis die maximale Flächenausnutzung erreicht ist. Bearbeitungsmodus "Step und Repeat" Bei der Auswahl des Bearbeitungsmodus "Step und Repeat" wird ein Dokument – je nach Einstellung – mehrmals oder Bogen füllend auf dem Ausgabemedium verteilt. Auswahlliste "Typ" Sie können zwischen folgenden Optionen wählen: •Fülle Bogen Die Anordnung der Seiten eines Auftrags wird solange wiederholt, bis der Bogen optimal gefüllt ist. Wird zusätzlich die Option "Drehung zulassen" aktiviert, werden die Seiten zusätzlich zur besseren Flächen-Ausnutzung bei Bedarf gedreht. •Wiederholungen: Jede Seite des Auftrags wird je nach Einstellung mehrmals auf dem Bogen optimal verteilt. Wird zusätzlich die Option "Drehung zulassen" aktiviert, wird der Auftrag je nach Einstellung mehrmals auf dem Bogen optimal verteilt und zur besseren Flächen-Ausnutzung bei Bedarf gedreht. Felder "Wiederholungen pro Bild" •Horizontal Geben Sie hier an, wie oft die Seiten eines Auftrags horizontal auf dem Bogen ausgegeben werden sollen (Wert "1" bedeutet: keine Wiederholung, die Seiten des Auftrags werden einmal ausgegeben). •Vertikal Geben Sie hier an, wie oft die Seiten eines Auftrags vertikal auf dem Bogen ausgegeben werden sollen (Wert "1" bedeutet: keine Wiederholung, die Seiten des Auftrags werden einmal ausgegeben). Option "Drehung zulassen" Für alle im Folgenden aufgeführten Typen gilt: Ist die Funktion "Drehung zulassen" aktiviert, dürfen die Seiten zur besseren Ausnutzung des Bogens auch gedreht werden. Bei asymmetrischer Auflösung des Ausgabegerätes wird keine Drehung angewendet. Option "Gleiche Drehung für gleiche Seitenformate" Wenn Sie diese Option aktivieren, werden gleich große Seiten nur auf die gleiche Weise gedreht (Drehrichtung, Drehwinkel). Hiermit werden gleich große Seiten auf einer Sammelform ("Scatter-Bogen") homogener angeordnet, wodurch der Bogen leichter auseinander geschnitten werden kann. Option "Automatische Ausgabe" Ist die Funktion "Automatische Ausgabe" aktiviert, wird bei Erreichen der maximalen Flächenausnutzung oder zur eingestellten Zeit automatisch die Druck-Ausgabe gestartet. Ist die Funktion "Automatische Ausgabe" nicht aktiviert, werden die Seiten so lange gesammelt, bis der Anwender die Ausgabe manuell startet. Feld "Max. Flächenausnutzung" Hier stellen Sie ein, wieweit der Bogen gefüllt sein muss (Prozent), damit die automatische Druck-Ausgabe startet. Feld "Ausgabe nach" Hier stellen Sie ein, nach wie viel Minuten Wartezeit die automatische Druck-Ausgabe startet, wenn die maximale Flächenausnutzung nicht erreicht worden ist. Bezugspunkt ist der Zeitpunkt, an dem der älteste Druckauftrag, der sich im Zwischenspeicher befindet, erzeugt wurde. In diesem Bereich definieren Sie spezifische Funktionen, die sich auf den gesamten ausgegebenen Bogen auswirken. Wenn Sie die Option "Bogenüberschrift" aktivieren, können Sie im zugehörigen Feld einen Text eingeben, welcher als Überschrift auf dem Bogen erscheint. Dieser wird – wenn möglich – horizontal ausgerichtet am oberen Rand des Bogens platziert. Sollte der Aufbau eines Bogen die Platzierung der Überschrift an der oberen Kante nicht zulassen, kann die Überschrift auch vertikal ausgerichtet an der linken Bogen-Kante platziert werden. Sollte aufgrund des Bogen-Aufbaus auch eine seitliche Platzierung nicht möglich sein, wird die Bogenüberschrift nicht mit ausgedruckt. Option "Papierweiß-Simulation" Mit dieser Einstellung werden Farben unter Berücksichtigung der Lichtquelle und des Medium-Weißpunktes (z. B. der Farbe des unbedruckten Papiers) wiedergegeben. So würde z. B. der Weißpunkt eines Zeitungspapiers, der gegenüber dem Weißpunkt z. B. von Bilderdruck-Papier nach Gelb verschoben ist, mit einem Gelbstich wiedergegeben. Aus diesem Grunde sollte die Ausgabe mit Papierweiß-Simulation die Standard-Einstellung für die Proof-Ausgabe sein. Alle Farben, die außerhalb des Proofer-Ausgabefarbraums liegen, werden auf den Rand des Ausgabefarbraums abgebildet. Dieses Wiedergabeverhalten hat den Vorteil, dass Farbwerte beim Übergang von einem Ausgabemedium zu einem anderen exakt erhalten bleiben. Es hat den Nachteil, dass die Farben, die außerhalb des Ausgabefarbraums liegen, nicht differenziert werden. Dieses Wiedergabeverhalten ist besonders für Logos oder für einfarbige Objekte geeignet, die auf unterschiedlichen Ausgabemedien exakt reproduziert werden müssen. Für die Papierweiß-Simulation im Sammel-Proof wird die entsprechende Einstellung des ältesten Auftrags im Zwischenspeicher verwendet, welcher auf dem auszugebenden Bogen platziert wird. Daher sollten beim Sammelproof mit Papierweiß-Simulation keine Elemente mit Infozeile platziert werden. Feld "Kopien" Hier können Sie eintragen, wie viele Exemplare eines Bogens ausgegeben werden sollen. Für ein Original und eine Kopie müssen Sie den Wert "2" eingeben. Die Voreinstellung ist "1". Hier definieren Sie die Fläche auf dem Druckbogen, auf dem die einzelnen Seiten platziert werden. Feld "Ausgabebreite" An dieser Stelle tragen Sie die maximale Ausgabebreite ein, die für dieses Gerät zugelassen werden soll (bzw. möglich ist). Die hier eingestellte Ausgabebreite darf niemals größer sein als die in der PageProof- bzw. ImpositionProof-Sequenz unter "Rendern" eingestellte Materialbreite. Feld "Ausgabelänge" An dieser Stelle tragen Sie die maximale Ausgabelänge ein, die für dieses Gerät zugelassen werden soll (bzw. möglich ist). Die hier eingestellte Ausgabelänge darf niemals größer sein als die in der PageProof- bzw. ImpositionProof-Sequenz unter "Rendern" eingestellte Materiallänge. Feld "Horizontaler Bildabstand" Hier wird eingestellt, mit wie viel horizontalem Zwischenraum die Seiten ausgegeben werden sollen. Feld "Vertikaler Bildabstand" Hier wird eingestellt, mit wie viel vertikalem Zwischenraum die Seiten ausgegeben werden sollen.
Datenschutzerklärung | Impressum | Prinect Know How | Prinect Release Notes
Voraussetzung: Dieser Bereich ist nur dann im Cockpit vorhanden, wenn die Software "Prinect Renderer" als RIP installiert und angemeldet ist.
Hinweis: Die Bezeichnung "Geräte" weist darauf hin, dass es sich um physikalische Geräte (CTP-Geräte, Proofer) handelt. Die Bezeichnung "Prozessoren" weist darauf hin, dass diese Proof-Einrichtungen lediglich Dateien erzeugen, die entweder zur Beurteilung am Bildschirm bzw. zur Bearbeitung mit externen Programmen oder zur Weitergabe an einen Prinect Shooter vorgesehen sind.
Hinweis: Weitere Einstellungen zur Konfiguration der Proof-Geräte können Sie im Color Proof Pro Engine Manager oder im Proofing Engine Manager vornehmen. Wenn ein HEIDELBERG-Suprasetter-Belichter direkt am Prinect Server angeschlossen ist, können Sie Geräte-Einstellungen hierzu im Speedway Engine Manager vornehmen. Sie können die Engine Manager auf dem Prinect Server im Windows-Start-Menü unter "Start > Alle Programme (bzw. Alle Apps) > Heidelberg Prinect Workflow" aufrufen.

Hinweis: Die Einstellungen beziehen sich nur auf die in der Anwendung eingerichteten Proofer, nicht auf das Gerät (die Hardware) selbst. D. h. es kann ein Gerät (Drucker) mehrmals in der Anwendung mit verschiedenen Einstellungen angelegt sein. Diese Einstellungen sind dabei unabhängig voneinander, obwohl das angesteuerte Gerät dasselbe ist.
Hinweis: Aufgrund der mathematischen Komplexität wäre eine exakte Berechnung mit einer sehr hohen Rechenzeit verbunden. Daher wird bei diesem Typ der Verteilung ein heuristisches Verfahren angewandt.
Hinweis: Für die Typ-Option "Fülle Bogen" werden diese beiden Funktionen nicht benötigt und sind auch nicht bedienbar. Wird für die Typ-Option "Wiederholungen" eine zu große Anzahl von Wiederholungen eingegeben, ermittelt das System die maximal mögliche Anzahl der jeweiligen Komponente.
Hinweis: Diese Option hat nur Auswirkung auf den Bearbeitungsmodus "Step und Repeat" und ist nur in diesem Bearbeitungsmodus bedienbar.
Hinweis: Diese Option hat nur Auswirkung auf den Bearbeitungsmodus "Sammelproof" und ist nur in diesem Bearbeitungsmodus bedienbar.
Hinweis: Wenn eine neue Seite und die bereits gesammelten Seiten nicht zusammenpassen (z. B. weil sich die Auflösung geändert hat), werden die bereits gesammelten Seiten in jedem Fall sofort ausgegeben.
Hinweis: Die Papierweiß-Simulation kommt nur zur Wirkung, wenn auch in den Farbkonvertierungs-Optionen der verwendeten Ausgabe-Sequenz die Papierweiß-Simulation (Wiedergabeverhalten: absolut farbmetrisch) parametriert und aktiviert ist.
Hinweis: Die Papierweiß-Simulation wirkt sich z. B. auch auf die Zwischenräume der benutzerdefinierten Bildabstände aus. Hierbei kann es jedoch unter bestimmten Voraussetzungen vorkommen, dass die homogene Darstellung des Bedruckstoff-Farbtons gestört wird: Sind die platzierten Elemente mit einer Infozeile ("Slugline") versehen, so wird dieser Bereich ausgespart, da es sich bei Infozeilen um Marken handelt.
Hinweis: Diese Begrenzung wirkt sich bei Verwendung der Bearbeitungsmodi "Sammelproof" und "Step und Repeat" auch als Begrenzung für neue Aufträge aus. Das Deaktivieren des Bearbeitungsmodus "Sammelproof" oder "Step und Repeat" in der PageProof- bzw. ImpositionProof-Sequenz bewirkt keine Aufhebung dieser Begrenzung.
Hinweis: Wird die Breite/Länge nicht begrenzt, wird der gesamte Bogen ausgefüllt. Die Länge (und Breite) des Bogens bzw. der Ausgabefläche wird zur prozentualen Berechnung der maximalen Flächenausnutzung herangezogen.
Hinweis: Die Orientierung der Bildabstände beziehen sich immer auf den ausgedruckten Bogen, nicht auf die Oberkante/Seitenkante einer gedrehten Seite. Die Zwischenräume werden bei der Berechnung des Füllgrades zu jeder Seite hinzugerechnet.