Privacy Policy | Imprint | Prinect Know How | Prinect Release Notes 
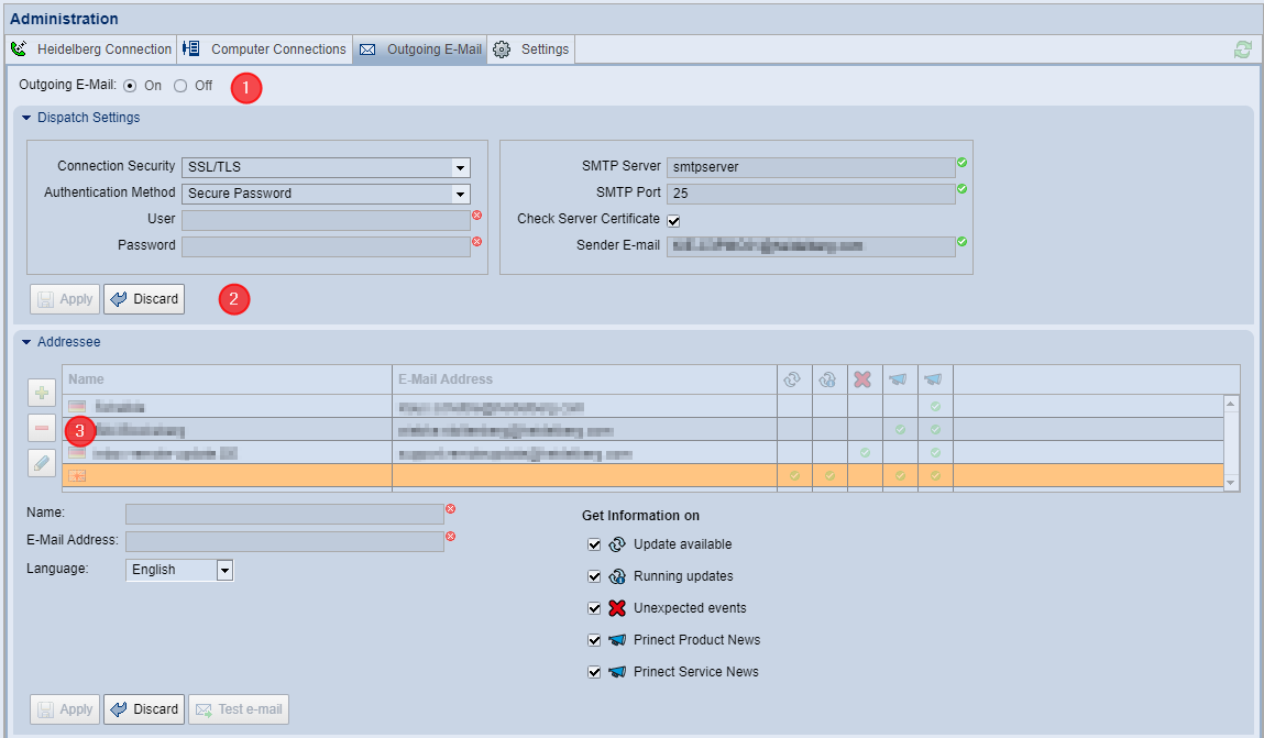
Outgoing E-Mail
This tab allows you to configure the sending of e-mails in case of events that may be important to the recipients of the e-mails. You can enable the e-mail notification for different events. See E-Mail Information.
Configure the E-Mail Notification Service
Prerequisite: To send email, you need a working email account. To configure, you need detailed information about the account settings.

To configure outgoing e-mail, follow these steps:
Enable Outgoing E-Mail (1)
1.Choose "On" in the title area of the tab. This will enable the configuration items.
Dispatch Settings (2)
2.Expand the "Dispatch Settings" area. Here, you set the parameters of the e-mail account:
•Connection Security: Select the appropriate security setting for your e-mail account.
•Authentication Method: Select the authentication method required for the e-mail account.
•User: Depending on the authentication method, it may be necessary to specify a user name for the designated e-mail account. In this case, enter the name of the user for whom the e-mail account is set up.
•Password: Depending on the authentication method, it may be necessary to specify a password for the designated e-mail account. Enter the password for the user account here.
•SMTP Server (this can be the fully network-qualified computer name or the IPv4 address): Type the name or IP address of the SMTP server here.
•SMTP Port: Enter the port number associated with the SMTP server.
The following SMTP ports are used most commonly: 25 = standard, unencrypted, 587 = standard, TLS-encrypted, 465 = SMTPS (obsolete), 2525 = unofficial, like 587.
•Option "Check Server Certificate": If a connection security method is required for the e-mail account and has been selected accordingly in the "Connection Security" list box, you can enable this option to verify the identity of the e-mail server.
•Sender E-mail: This is where you enter the e-mail address of the e-mail account. When selecting the e-mail account used by the PMC, it is recommended that you use an e-mail address that can be easily and unambiguously identified as the technical and impersonal e-mail address of the PMC.
3.Confirm the e-mail dispatch settings with "Apply". Click "Discard" to discard the unsaved settings you have just made.
Configure the e-mail addressees (3)
The "Addressee" section lists all e-mail addressees that have already been defined. You can do the following:
| To add an e-mail addressee: |
Prerequisite: To receive e-mail, each addressee needs a working e-mail account. To configure, you need the name and e-mail address of the addressee.
1.Enter a name and the pertaining e-mail address of the addressee.
2.Select the desired language. Use this selection to specify the language of the e-mails sent by the PMC.
3.In "Get Information on", you select the information you want the addressee to receive. See E-Mail Information.
4.Complete the settings with "Apply". The new e-mail addressee is added to the list.
| To edit an e-mail addressee: |
1.In the list, select the e-mail addressee whose data you want to edit and click the "Edit" button. You can now operate the settings options of the e-mail addressee and edit the settings.
2.Complete the settings with "Apply". Click "Discard" if you do not want to apply the changes.
| To delete an e-mail addressee: |
1.To delete an e-mail addressee, select the relevant item in the list and then click the "Delete" button.
Update available | Informs about new available or changed updates. The e-mail will also contain the following information: •Product name •Version Number •Priority •Update Package size (in MB) •File name of the update package |
Running updates | Informs about the status of running update packages: •Update started •Update finished successfully •Update finished with error •Update aborted •Computer must be rebooted |
Unexpected events | Informs about events that prevent the update process: •Insufficient disk space Before downloading update packages, the available disk space of the PMC repository is checked. If you expect to have less than 20 GB of available disk space after downloading any pending update packages, automatic downloads will continue. The lack of disk space is displayed in the message pane and can be configured as an e-mail event. If you expect to have less than 5 GB of available disk space after downloading pending update packages, automatic downloads will be canceled. This event is also displayed in the message pane and can be configured as an e-mail event. •There is a problem with the update request. The PMC issues an update request to the Prinect Software Center (PSC) at regular intervals. If the HEIDELBERG Connection is interrupted for an extended period of time (5 days), every unsuccessful attempt to connect to the PSC will trigger an e-mail dispatch. If update requests are not answered within 5 days although the HEIDELBERG Connection is operable, each update request or restart of the PMC triggers an e-mail dispatch. •An e-mail is sent when the Supervisor has noticed a failed automatic startup of Prinect components. If components are started manually in the PMC, no e-mail is sent, even if components cannot be started. •The operating license of a Prinect License Server has expired or is about to expire, so components cannot be started. For permanent operation with online licensing, the Prinect components require a permit controlled by an operating license. Components can be operated for a maximum of 30 days without operating license. If only 15 days or less of this 30 day period are available, an e-mail will be sent daily informing you of the need to extend the operating license. No e-mail will be sent if Prinect components have just been installed, which means that the local system environment does not yet have the appropriate operating license. See also E-mail alert when the operating license of an online License Server expires. Information about the missing operating license is also displayed in the message pane. |
Prinect Product News | Latest information on Prinect products. This information does not refer to events associated with update operations, but rather to general information about Prinect products. |
Prinect Service News | Up-to-date service information on Prinect products. This information does not refer to events associated with update operations. Instead, these are HEIDELBERG Service Information documents related to Prinect products. |
E-mail alert when the operating license of an online License Server expires
The corresponding operating license must be available for each component so that the Supervisor can start all existing Prinect components. The license is checked each time the components start. For this purpose, the Supervisor contacts the local License Server. Under certain circumstances, the operating license of the License Server may have expired. In this case, the associated Prinect components cannot be started. In many cases, it is hard to tell right away why components fail to start. Therefore, the e-mail dispatch of the PMC can be configured if the operating license of the License Server has expired. Then the operating license can be extended, and the components can be started again. See also The "Licensing State" window.
Privacy Policy | Imprint | Prinect Know How | Prinect Release Notes