개인 정보 보호 정책
| 흔적 | Prinect Know How
| Prinect Release Notes
이메일 보내기
이 탭에서는 이메일 수신자에게 중요할 수 있는 이벤트 발생 시, 이메일을 전송하도록 구성할 수 있습니다. 이때, 다양한 이벤트에 대한 이메일 알림을 활성화할 수 있습니다. 이메일 정보 참조.
전제조건: 이메일 전송을 위해서는 작동하는 이메일 계정이 필요합니다. 구성을 위해서는 계정 설정에 대한 상세한 정보가 필요합니다.

이메일 전송을 구성하려면, 다음과 같이 수행하십시오:
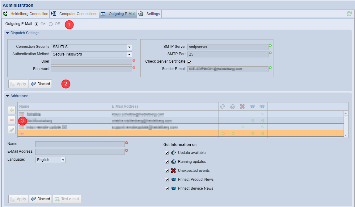
이메일 전송 활성화 (1)
1.탭의 제목 영역에서 "수신자" 옵션을 활성화합니다. 그러면 구성을 위한 요소가 작동 가능해집니다.
전송 설정 구성 (2)
2."전송 설정" 영역을 엽니다. 여기에서 이메일 계정의 기능적 설정을 매개변수화합니다.
•연결 보안: 이메일 계정에 대한 적절한 보안 설정을 선택합니다.
•인증 방식: 이메일 계정에 필요한 인증 방법을 선택합니다.
•사용자: 인증 방법에 따라, 원하는 이메일 계정의 사용자 이름을 지정해야 할 수 있습니다. 이 경우, 여기에 이메일 계정에 설정하고자 하는 사용자 이름을 입력합니다.
•비밀번호: 인증 방법에 따라, 원하는 이메일 계정의 비밀번호를 지정해야 할 수 있습니다. 여기에 사용자 계정의 비밀번호를 입력합니다.
•SMTP 서버(네트워크에서 인증된 전체 컴퓨터 이름 또는 IPv4 주소일 수 있음): SMTP 서버의 IP 주소 또는 이름을 입력하십시오.
•SMTP 포트: SMTP 서버에 속한 포트 번호를 입력합니다.
다음 SMTP 포트가 가장 일반적입니다: 25 = 표준 암호화, 587 = 표준 TLS 암호화, 465 = SMTPS(더 이상 사용되지 않음), 2525 = 비공식, 예: 587.
•"서버 인증서 검사" 옵션: 이메일 계정에 연결 보안 방법이 필요하고, "연결 보안" 선택 목록에서 적절히 선택한 경우, 이메일 서버의 ID를 확인하기 위해 해당 옵션을 활성화할 수 있습니다.
•발신자 이메일: 사용한 이메일 계정의 이메일 주소를 여기에 입력하십시오. PMC에서 사용하는 이메일 계정을 선택할 때에는 PMC 개인 이메일 주소가 아닌 기술적으로 간단하고 명확하게 식별할 수 있는 이메일 주소를 사용할 것을 권장합니다.
3.전송 설정을 "적용" 버튼으로 확인하십시오. "지우기"는 지금 입력했으며, 아직 저장되지 않은 설정을 지웁니다.
이메일 수신자 구성 (3)
이미 정의된 모든 이메일 수신자는 "수신자" 영역에 표시됩니다. 다음과 같은 동작을 수행할 수 있습니다.
| 이메일 수신자 추가: |
전제조건: 이메일을 수신하기 위해 모든 수신자는 작동하는 이메일 계정이 필요합니다. 구성을 위해서는 수신자의 이름과 이메일 주소가 필요합니다.
1.수신자의 이름과 해당 이메일 주소를 입력합니다.
2.언어를 선택합니다. 이 선택을 통해, PMC에서 전송한 이메일이 작성되는 언어를 결정할 수 있습니다.
3."수신할 정보"에서 수신자가 수신할 정보를 선택합니다. 이메일 정보 참조.
4."적용"을 눌러 매개변수화를 완료하십시오. 새로운 이메일 수신자가 목록에 추가됩니다.
| 이메일 수신자 편집: |
1.목록에서 데이터를 편집하고자 하는 이메일 수신자를 선택하고 "편집" 버튼을 클릭합니다. 이메일 수신자의 설정 옵션을 작동할 수 있게 되며 설정을 편집할 수 있습니다.
2."적용"을 눌러 매개변수화를 완료하십시오. 변경 사항을 적용하지 않으려면 "지우기"를 클릭하십시오.
| 이메일 수신자 삭제: |
1.이메일 수신자를 삭제하려면, 해당 항목을 목록에서 선택하고 "삭제" 버튼을 클릭하십시오.
업데이트 대기 중 | 새로 도착하거나 변경된 업데이트에 대해 안내합니다. 이메일에는 다음을 포함한 다양한 정보가 전송됩니다: •제품 이름 •버전 번호 •우선순위 •업데이트 패키지의 크기(MB 단위) •업데이트 패키지의 파일 이름 |
실행 중 업데이트 | 실행 중인 업데이트 패키지의 상태에 대해 안내합니다: •업데이트가 시작되었습니다 •업데이트가 성공적으로 종료되었습니다 •업데이트가 오류로 종료되었습니다 •업데이트가 중단되었습니다 •컴퓨터를 다시 시작해야 합니다 |
예기치 않은 이벤트 | 업데이트 프로세스를 방해하는 이벤트에 대해 안내합니다: •하드 디스크 용량이 부족합니다 업데이트 패키지를 다운로드하기 전에, PMC 저장소의 사용 가능한 하드 디스크 용량을 점검합니다. 보류 중인 업데이트 패키지를 다운로드한 후, 예상되는 여유 디스크 용량이 20GB 미만인 경우, 자동 다운로드가 계속됩니다. 디스크 용량 부족은 메시지 영역에 표시되며, 이메일 이벤트로 구성할 수 있습니다. 보류 중인 업데이트 패키지를 다운로드한 후, 예상되는 여유 디스크 용량이 5GB 미만인 경우, 자동 다운로드가 중단됩니다. 이 이벤트 역시 메시지 영역에 표시되며, 이메일 이벤트로 구성할 수 있습니다. •업데이트 요청과 관련하여 문제가 있습니다. PMC는 정기적으로 Prinect Software Center(PSC)에 업데이트 요청을 전송합니다. HEIDELBERG 연결이 장기간(5일) 중단되면, PSC에 연결하고자 하는 시도가 실패할 때마다 항상 이메일 전송이 트리거됩니다. HEIDELBERG 연결이 정상적으로 작동함에도 5일 이내에 업데이트 요청에 응답하지 않는 경우, 업데이트 요청 시 항상 또는 PMC를 다시 시작할 때 항상 이메일 전송이 트리거됩니다. •Supervisor가 Prinect 구성요소의 실패한 자동 시작 프로세스를 등록한 경우, 이메일이 전송됩니다. 구성요소를 PMC에서 수동으로 시작한 경우, 구성요소를 시작할 수 없는 경우에도 이메일이 전송되지 않습니다. •Prinect 라이센스 서버의 운영 라이센스가 만료되었거나, 만료될 계정인 경우, 구성요소를 시작할 수 없습니다. 온라인 사용 계약을 사용하여 지속적으로 작동하기 위해서는 Prinect 구성요소에 라이센스로 제어되는 운영 라이센스가 필요합니다. 작동 라이센스가 없으면 구성요소를 최대 30일 동안 작동할 수 있습니다. 이 30일 중 15일 미만으로 남은 경우, 운영 라이센스 갱신이 필요하다는 이메일이 전송됩니다. Prinect 구성요소가 지금 막 설치되어 로컬 시스템 환경에 적절한 운영 라이센스가 아직 존재하지 않는 경우, 이메일이 전송되지 않습니다. 온라인 라이센스 서버의 운영 라이선스 만료 시, 이메일 경고도 참조하십시오. 누락된 운영 라이센스에 대한 정보는 메시지 영역에도 표시됩니다. |
Prinect 제품 뉴스 | Prinect 제품에 대한 최신 정보입니다. 이 정보는 업데이트 프로세스와 관련된 이벤트와는 무관한, Prinect 정보에 대한 일반적인 정보입니다. |
Prinect 서비스 뉴스 | Prinect 제품에 대한 최신 서비스 정보입니다. 이 정보는 업데이트 프로세스와 관련된 이벤트와는 무관한, Prinect 정보에 대한 HEIDELBERG 서비스 정보입니다. |
온라인 라이센스 서버의 운영 라이선스 만료 시, 이메일 경고
Supervisor가 기존의 모든 Prinect 구성요소를 시작할 수 있도록, 각각의 구성요소에 해당 라이센스를 사용할 수 있어야 합니다. 이것은 구성요소가 시작될 때마다 점검됩니다. 이를 위해 Supervisor는 로컬에 존재하는 라이센스 서버에 접속합니다. 특정 상황에서는, 라이센스 서버의 운영 라이센스가 만료된 상태일 수 있습니다. 이 경우, 연결된 Prinect 구성요소를 시작할 수 없습니다. 구성요소가 시작되지 않는 이유를 즉시 확인할 수 없는 경우가 종종 발생합니다. 따라서, 라이센스 서버의 운영 라이센스가 만료된 경우, PMC에서 이메일을 전송하도록 구성할 수 있습니다. 이 경우, 운영 라이센스를 연장하고, 구성요소를 다시 시작할 수 있습니다. “사용 계약 상태” 창도 참조하십시오.