隐私政策
| 版本说明 | Prinect Know How
| Prinect Release Notes
在该选项卡中可对出现对于电子邮件接收人而言重要的事件时发送电子邮件进行设置。同时可启用针对不同事件的电子邮件通知。见电子邮件信息。
前提条件:发送电子邮件需要一个可用的电子邮件账号。配置需要关于账户设置的详细信息。

按照下列方式配置电子邮件发送:
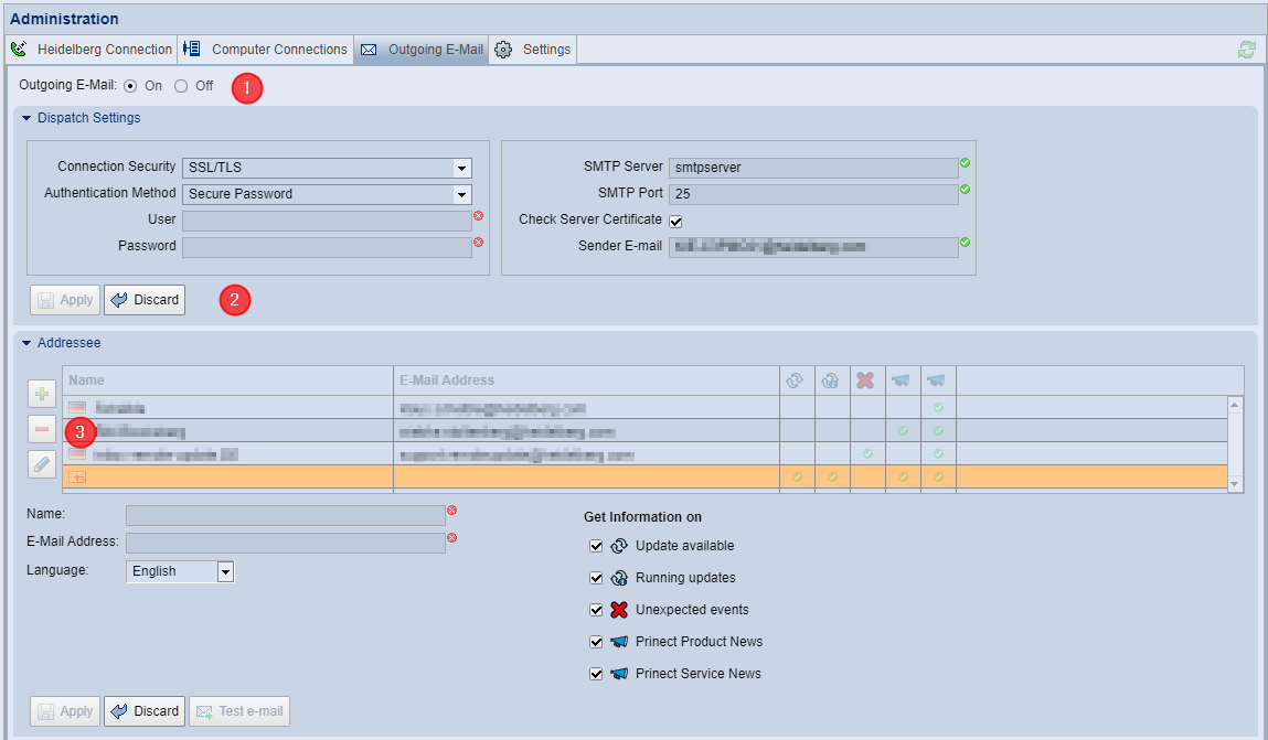
启用电子邮件发送(1)
1.在选项卡的标题区选择“开”。这样便可操作配置元素。
配置发送设置(2)
2.打开“发送设置”区域。对电子邮件账户进行功能设置:
•连接安全性:选择与电子邮件账号匹配的安全设置。
•验证方法:选择电子邮件账号需要的验证方法。
•用户:根据验证方法的不同,可能需要说明指定电子邮件账号的用户名。此时在此处输入为电子邮件账号设置的用户名。
•密码:根据验证方法的不同,可能需要说明指定电子邮件账号的密码。在此处输入用户账号的密码。
•SMTP 服务器(可以是网络中的完整计算机名称或 Ipv4 地址):输入 SMTP 服务器的名称或 IP 地址。
•SMTP 端口: 输入属于 SMTP 服务器的端口号。
下列 SMTP 端口最常用:25 = 标准加密,587 = 标准 TLS 加密,465 = SMTPS(过时),2525 = 非正式,同 587。
•“检查服务器证书”选项:如果电子邮件帐户需要连接安全性并相应地在“连接安全性”下拉列表中进行了选择,则可以启用此选项以确保电子邮件服务器的身份。
•电子邮件发件人:这里输入所使用电子邮件账户的电子邮件地址。建议选择 PMC 使用的电子邮件账户时使用可被轻易明确识别为技术而非个人 PMC 电子邮件地址的电子邮件地址。
3.点击“应用”确认发送设置。点“拒绝”则放弃刚进行的,尚未保存的设置。
配置电子邮件收件人(3)
“收件人”区列出了所有已定义的电子邮件收件人。可进行下列操作:
| 添加一个电子邮件收件人: |
前提条件:如要发送电子邮件,每个收件人需要一个可用的电子邮件账号。配置需要收件人的姓名和电子邮件地址。
1.输入收件人的姓名和所属电子邮件地址。
2.选择语言。通过选择语言确定 PMC 发送的电子邮件使用的语言。
3.在“信息”下选择收件人应收到的信息。见电子邮件信息。
4.点击“应用”结束设置。新设置的电子邮件收件人将加入列表。
| 修改电子邮件收件人: |
1.在列表中选择要修改的电子邮件收件人,然后点击“修改”按钮。电子邮件收件人的设置选项现在可操作,可修改设置。
2.点击“应用”结束设置。如不想应用修改,点击“拒绝”。
| 删除电子邮件收件人: |
1.如要删除电子邮件收件人,在列表中选择对应的条目,然后点击“删除”按钮。
更新已下载 | 通知更新已下载或有修改的更新。电子邮件主要传达下列信息: •产品名称 •版本号 •优先级 •更新包大小(MB) •更新包文件名称 |
正在进行的更新 | 传达正在进行的更新包的状态: •更新已开始 •更新成功结束 •更新出错 •更新已中断 •计算机必须重启 |
意外事件 | 传达阻止更新过程的事件: •磁盘空间不足 下载更新包前将检查 PMC 元数据库的可用磁盘空间。如预计下载更新包后可用磁盘空间少于 20 GB,将继续自动下载。提示区将显示磁盘空间较小,可设置为电子邮件通知。 如预计下载更新包后可用磁盘空间少于 5 GB,将取消自动下载。提示区也将显示该时间并可设置为电子邮件通知。 •更新请求出问题。 PMC 定期向 Prinect Software Center(PSC)发送更新请求。如 HEIDELBERG 连接长时间(5 天)中断,每次尝试连接 PSC 失败后都会发送一封电子邮件。 如 HEIDELBERG 连接没问题,但更新请求未在 5 天内收到答复,则每次发送更新请求或重启 PMC 都将发送一封电子邮件。 •Supervisor 记录到 Prinect 组件自动启动失败时将发送电子邮件。如在 PMC 中手动启动组件,即使组件无法自动启动也不会发送电子邮件。 •Prinect-Prinect 许可证服务器的运行许可已到期或即将到期,组件无法启动。 如要长期使用在线授权,Prinect 组件需要许可证控制的运行许可。无运行许可的情况下组件最多可使用 30 天。如 30 天只剩 15 天或少于 15 天,每日将发送电子邮件提示需要延长运行许可的时限。如刚安装 Prinect 组件,在本地系统环境中还没有对应的运行许可,则不发送电子邮件。另见在线许可证服务器的运行许可过期时发送电子邮件警告。 提示区也将显示关于缺失的运行许可的信息。 |
Prinect 产品新闻 | 关于 Prinect 产品的最新信息。 这些信息与更新过程相关事件无关,是关于 Prinect 产品的一般信息。 |
Prinect 服务新闻 | 关于 Prinect 产品的最新服务信息。 这些信息与更新过程相关事件无关,是关于 Prinect 产品的 HEIDELBERG 服务信息。 |
为保证 Supervisor 可启动所有现有 Prinect 组件,每个组件都必须有对应的许可证。每次启动组件时都将进行对应检查。检查时,Supervisor 联系本地许可证服务器。有时可能出现许可证服务器的允许许可到期的情况。这将导致所属 Prinect 组件无法启动。很多情况下无法立即看出组件为什么启动失败。因此可设置许可证服务器的运行许可到期时由 PMC 发送电子邮件进行通知。然后可延长运行许可的时效,组件即可重新启动。另见“授权状态”窗口。